I see some facebook Ads (I won’t be surprised if the same happens across channels open to these ‘culprits’), asking users to make a phone call and listing a name and a telephone number to call. That is so paper age – remember the days we are handed fliers in traffic and we have to call or email a person to get a service/product advertised on the flier? That mentality doesn’t have a place in the online age!
Most channels offer opportunities for seamless data collection and for targets to indicate interest – for the example above, facebook offers facebook lead forms. Take advantage of these.
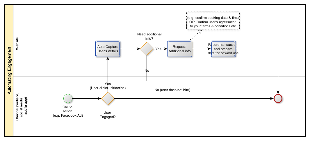
Your user should journey something like this at a minimum – and there are additional opportunities to optimise, but take this as 101.
Credits:
1. Featured image (the image that shows up when you share this article on social image, was copied from Siege Fitness’ website here)
Note:
1. Be kind when re-using content from this website and (a) credit me for my work and (b) link back. If you choose otherwise, well, then, you are a THIEF!
2. How to cite this post:
Author: ASUNI, O.
Title:From ‘calling to action’ to getting ‘the action’ – automate as much as you can and reduce attrition
Publication: Reflections…of life and its’ exigencies!
date: February, 2018
In-text: (Asuni, 2018)





